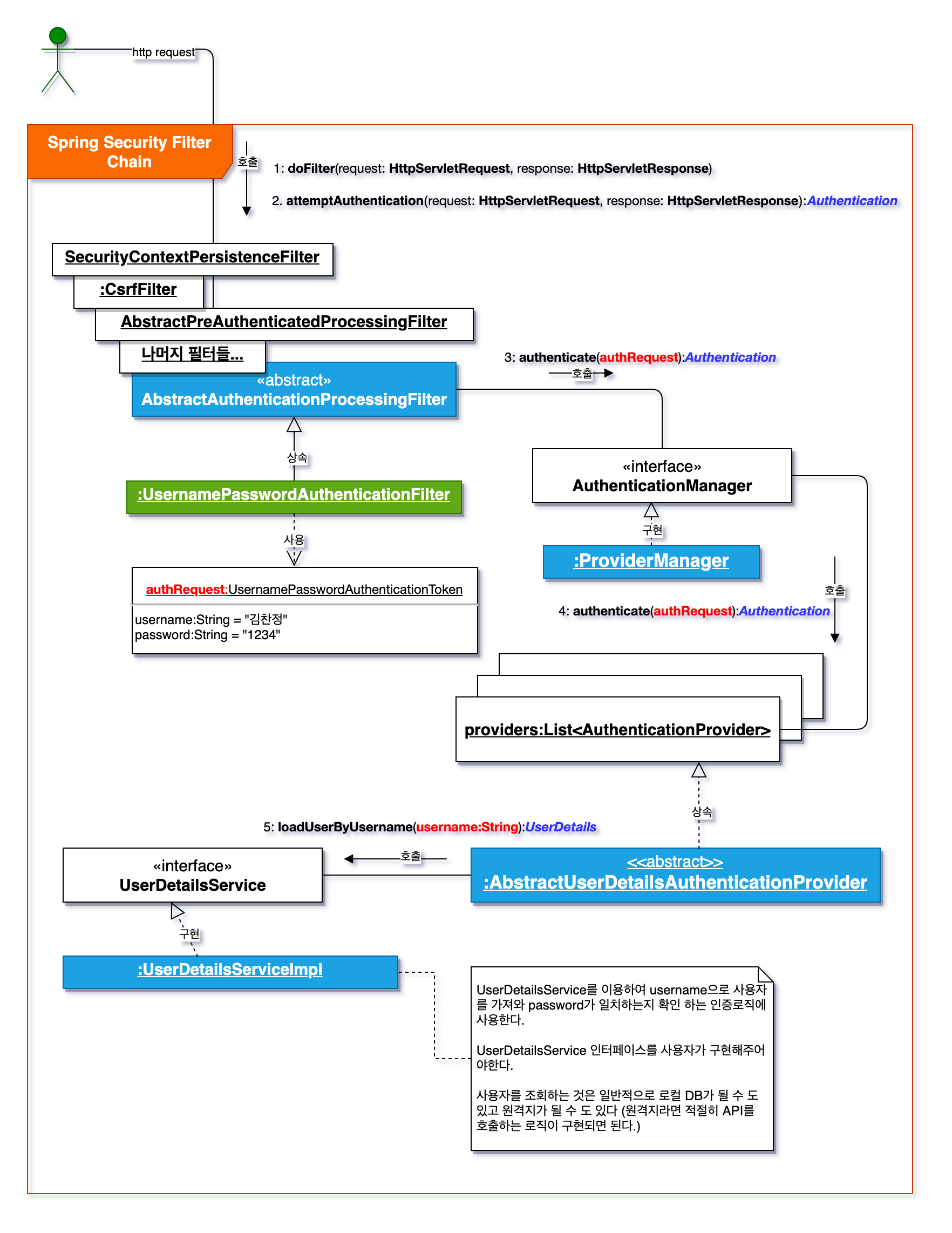
Spring Security 구조 본문
728x90

'개발 > Spring' 카테고리의 다른 글
| 스프링 어노테이션 정리 (0) | 2021.08.12 |
|---|---|
| Spring profile 설정 (0) | 2021.08.12 |
| OAuth 2.0 파라미터 정리 (0) | 2021.08.06 |
| OAuth 2.0 개념 정리 (0) | 2021.08.06 |
| 단위 테스트 - @Mock @MockBean @Spy @SpyBean @InjectMocks (0) | 2021.08.06 |
Comments